January 2026 Meetup
Matt delivers the news roundup
News Round-up
Videos
Headlines
MicroPython v1.27 released

Damien spoke last month about the release but, for reference, some of the highlights:
- Suppor for new micros: ESP32-C5, ESP32-P4 and STM32U5
- Huge improvements to the hw test suite
- Significant improvements to the Zephyr port
- ‘Tier’ levels introduced, categorising the maturity of the various ports
- One benefit: Reduces the barrier to entry for new microcontroller families
- Updates to key dependencies (LittleFS, TinyUSB, stm32lib, ESP-IDF)
- A vast array of ‘small’ improvements, bugfixes, optimisations
Read the offical, very detailed v1.27.0 release notes.
The Agile Embedded Podcast: MicroPython with Matt

I had the pleasure of speaking with Luca and Jeff about using MicroPython professionally on The Agile Embedded Podcast. We covered a lot of ground in the hour-long discussion.
MicroPython with Matt Trentini
DDD Melbourne Community Booth

DDD Melbourne is a non-profit conference for the software community which is being held on Saturday the 21st Feb at the Melbourne Town Hall. Check out the Agenda and, if you’re interested, get an A$89 (cheap!) ticket.
This year, we were granted a Community Booth for MicroPython! I’ll be attending the conference and hosting at the booth but could really use some help:
- If you could help provide a demo
- Help host the booth (if you’re coming)
There’ll be ~600 folks attending so it’ll be a great chance to introduce a wide variety of devs to the fun of MicroPython!
Teenage Engineering: Ting

Teenage Engineering makes some of the coolest music gear around. You might also remember that the Swedish electronic manufacturers are also responsible for the industrial design of the uber cute Playdate.
TE recently released a new sampler and sequencer called RIDDIM and it has an optional stand-alone handheld mic - TING - with built-in effects and samples. Riddim and Ting (get it?) are inspired by the Reggae, Dub and Dancehall movement and is designed for live music creation.
The cool part is that Ting is created with MicroPython! There are not a lot of details yet, but the RP2350 is at the heart of the device (the part number for the Ting is ‘EP-2350’) and MicroPython is listed in the Software Licenses. The EP-2350 Guide is also suggestive that this is a MicroPython device. Will be interesting to see if anyone tries to get the firmware running on their own device!
(via ptorrone@blueksky)
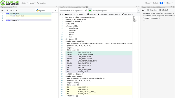
Compiler Explorer now supports MicroPython
Thanks to Anson Mansfield’s excellent work, the invaluable tool Compiler Explorer now supports MicroPython. This means you can have the tool compile code and quickly see the disassembly, all from the comfort of a browser window.
Versions v1.20 right up to the latest v1.28 preview builds are supported!
MicroPython Mock Machine library

Very hot off the press! 🔥
Planet Innovation has been developing and using micropython-mock-machine for a few years now; it provides an easy way to mock out the machine module and create unit tests that would otherwise require hardware.
We’ve been pushing to make this open-source for a very long time and I’m happy to say that it’s now available to the coomunity! We’d also love to see contributions and feedback so please give it a go.
Meetup 🡆 Luma


Just a quick note to mention that our Meetup subscription runs out before the February meetup - so this is the last time we’ll be using the service! It’s Luma from now on.
Hardware News
ManT1S

We featured ManT1S back in August but, since then, Patrick Van Oosterwijck’s Crowd Supply campaign has been successful!
Patrick has also written a few posts about his board, of particular interest for us: Getting Started With the Preinstalled MicroPython Firmware.
As a quick refresher, ManT1S is an implementation of 10BASE-T1S, a relatively new Ethernet standard that only uses a single twisted pair for comms and power. At 10Mb/sec it’s not as fast as some Ethernet variants but makes up for it in installation convenience.
M5Stack Nano H2

I ❤️ the tiny Nano form factor by M5Stack, kicked off with their NanoC6. Now the ESP32-H2 joins the C6 with the NanoH2.
This 96MHz ESP32-H2 has 320KB RAM, 4MB flash, a button, an RGB LED, an IR blaster and a grove socket. No wifi but BLE, Matter, Thread and Zigbee - should make it useful for low-power applications.
Note that MicroPython doesn’t yet support the H2.
US$7
M5Stack M5StickS3

Another fave from M5Stack, the “Sticks” are all pretty great, particularly if you want a little more than the Nano’s provide. Their latest, the M5StickS3, integrates the ESP32-S3 and has the following specs:
- 8MB PSRAM, 8MB Flash
- 1.14” 135x240 LCD display (ST7789P3)
- Mic & speaker (I2S)
- 6-axis IMU
- IR transmitter & receiver
- 250mAh battery
- Grove, button, WiFi, BLE
US$21.50
EBYTE18 ECM50-A Industrial Controller

The ECM50-A is an(other) industrial controller with an ESP32-S3 at it’s heart. It supports RS485/232, WiFi, BLE, has 2x relays and accepts 8-28V input - and there are options for LoRa and 4G cellular. Wide temperature support too: −40°C to +85°C. The micro has 8MB PSRAM, 16MB NOR flash and there’s a slot for a microSD card.
CNX has a good write-up.
There are a bunch of MicroPython examples in a public GoogleDrive (!).
US$35 (extra for additional options)
Pololu Motoron

Pololu recently announced updates to their Motoron range of motor drivers.
Pretty neat! They provide an I2C (some are UART) interface that allows you to control motors. Some even have STEMMA/QT sockets to make it super-easy to connect.
US$20+ (depending how many motors, current limit etc)
Lilygo T-Display P4

Lilygo, as usual, have been churning out products! The feature-rich T-Display P4 is an update to their T-Display line (think: chunky phone form-factor).
Specs:
- ESP32-P4, 32MB RAM, 16MB PSRAM
- ESP32-C6 onboard for WiFi/BLE
- 4.05” TFT or 4.1” AMOLED cap-touch display
- LoRa SX1262
- GPS module
- 2MP OV2710 Camera
- 9-axis IMU
- microSD slot
- I2S audio
- USB-A, 2xUSB-C
- Ethernet
[via lilygo9@X.com]
US$97/$120 TFT/AMOLED
Espressif announces ESP32-E22

Espressif have announced the ESP32-E22. In a departure from the rest of their product line this is not a general purpose micro with radio, it’s a radio module.
But it’s a heck of a radio module! Tri-band WiFi, Bluetooth Classic and BLE 5.4.
No pricing or availability information yet but engineering samples are available now. If you’re lucky.
Pixlpal

There’s a new project on Crowd Supply: Pixlpal. It’s “…a customizable RGB LED display for information, entertainment, and more.”.
Specs:
- ESP32-S3, 8MB PSRAM, 16MB Flash
- 11.25” 128x64 RGB LED
- Rotary encoder
- Audio in/out
Custom firmware for now (with some pretty neat examples!) but, given the micro, MicroPython support should be a doddle. I’ve reached out on their discord server, we’ll see if there’s any interest in folks collaborating.
US$150
ACEBOTT QD023

CNX wrote up about the Acebot Control Glove.
I haven’t read too much about it yet but MicroPython is supported and it was too cool not to feature
Other news
Pixel Pump 2 Announced
![]()
Robin Reiter recently announced the update to his popular elec manufacturing tool: Pixel Pump 2.
Taking feedback from the first-gen model, it improves many features; notably housing the device in a smaller, slicker package. One thing that hasn’t changed: MicroPython will continue to be used for the firmware.
Kevin McAleer has been busy!
Friend of our meetup, Kevin McAleer has been busy on a number of fronts:
He created TinyWiki, a lightweight, self-hosted wiki system for MicroPython.
He’s teased the SMARS Mini rover.
And he’s released a couple of popular videos:
Why is everyone switching to MicroPython
Build this next (I2C)
FOSDEM ‘26: “MicroPythonOS: Best of Android Now on MCUs”

Thomas Farstrike will be talking about his MicroPythonOS at FOSDEM ‘26.
(via LightningPiggy@X)
Pac-Main on Pi Pico2 in MicroPython
Sam Neggs, at it again with an authentic implementation of Pac-Man! 1200 lines of pure MicroPython using Viper optimisations. Includes audio!
emlearn-micropython in JOSS

Congrats to Jon “jonnor” Nordby for his published paper in the Journal of Open Source Software!
emlearn-micropython: Machine Learning and Digital Signal Processing for MicroPython
His library, emlearn-micropython is a great way to get in to machine learning on resource-constrained devices, check it out!.
[via LinkedIn]
Magic Pages
Random Nerd Tutorials: ESP-NOW with ESP32

MicroPython: ESP-NOW with ESP32 – Control Multiple Boards (One to Many)
Also see their Year in Review 2025. Congrats to creators Rui and Sara Santos on their impending baby boy!
Counter Strike 2 HUD (Galactic-CS2)
Counter Strike 2 HUD: Galactic CS2
Inky Kitchen
picotronix: Pico 2 based Logic Scope
(via picotronix@X.com)
TinyCity

TinyCity is a very cool SimCity-inspired city simluation game that targets the Thumby (RP2040) with it’s tiny 72x40 display. Despite the low-res images there’s some sophistication hidden in here! The code is an interesting read.
Author Chris Diana is looking to update the code to allow for different (larger!) displays.
(via HackerNews)
WiFi Intrusion Detection System

The Wi-Fi Intrusion Detection System (WIDS) is designed to run on a Raspberry Pi Pico W and monitors the local RF environment to detect common wireless attacks, serving as a real-time security dashboard accessible via any web browser. Algorithms all in MicroPython.
Orbigator

From the repo:
Orbigator is an open‑source mechanical model that physically demonstrates how a satellite orbits the Earth. It uses a Raspberry Pi Pico 2 and precision DYNAMIXEL servo motors to move a pointer around a real globe, tracking a satellite’s ground track in real-time.
The system computes complex orbital mechanics—including Kepler’s laws and J2 perturbation effects—to determine the satellite’s instantaneous position relative to the Earth’s surface.
CircuitPython IDE adds a debugger
RGB-LED-Ring-Clock-Pico
Great beginner project!
Quick Bytes
100 Days, 100 IoT projects
Kritish Mohapatra has set himself a 100 day challenge: A MicroPython project every day for 100 days.
micropython-buzzer
micropython-worldtimeapi
Synchronising time to a device can be challenging. NTP is one solution but using the WorldTimeAPI is a good alternative, particularly if you need to use local time including daylight savings time.
I wrote micropython-worldtimeapi to make it easy to sync your device to the local time provided by the WorldTimeAPI.
Particle is being acquired by Digi…
Hot-off-the-press: 🔥
Particle is being acquired by Digi to power the next 40 years of IoT innovation
OpenMV Update: Production Underway!
The new OpenMV N6 and AE3 cameras are now in production!
(Follow the link to see a most excellent image with Damien!)
I put an ESP32 in My Stationary Bike
Kyle Husman had a staionary (training) bike and wanted to measure cadence; slap in an ESP32 and watch the reed switch, voila! His write-up is well worth a read.
[via Bluesky]
PIC32MX port
It’s rough..but it’s a start! If you’re interested in the PIC32MX platform go check out iruka’s efforts:
https://github.com/iruka-git/micropython/tree/master/pic32mx
I’m not a huge fan of the PIC32 platform but these come in a DIP which is fairly novel these days.
IndyPy: Python Meets MicroControllers
Drew Westrick presented on using MicroPython to the IndyPy Meetup group. I listened in; great talk!
IndyPy: MicroPython with Drew
Final Thoughts
KiDoom

For those that use KiCAD, you now have one of the coolest extesions: KiDoom!
The Mythical Man-Month at 50
One of the most influential software engineering books, the Fred Brooks classic The Mythical Man-Month turns 50 this year. Among many pearls of widom, it also contains one of my favourite quotes:
The bearing of a child takes nine months, no matter how many women are assigned.
Kieran Potts revisited the book to see if the guidance was still valid.
TL/DR: It holds up well.
Midjourney fun
Reggae mon!


